Linux系统中,防火墙(Firewall),网址转换(NAT),数据包(package)记录,流量统计,这些功能是由Netfilter子系统所提供的,而iptables是控制Netfilter的工具。iptables将许多复杂的规则组织成成容易控制的方式,以便管理员可以进行分组测试,或关闭、启动某组规则。
iptable能够为Unix、Linux和BSD个人工作站创建一个防火墙,也可以为一个子网创建防火墙以保护其它的系统平台。iptable只读取数据包头,不会给信息流增加负担,也无需进行验证。
相关阅读:
Linux iptables 配置详解 http://www.linuxidc.com/Linux/2012-12/77074.htm
RHEL5.4 iptables配置详解 http://www.linuxidc.com/Linux/2010-04/25368.htm
Linux下主机充当防火墙的巧妙应用之iptables http://www.linuxidc.com/Linux/2012-09/70935.htm
1. 术语解释DNATDestination Network Address Translation 目标网络地址转换。 DNAT是一种改变数据包目的ip地址的技术,经常和SNAT联用,以使多台服务器能共享一个ip地址连入Internet,并且继续服务。通过对同一个 ip地址分配不同的端口,来决定数据的流向。SNATSource Network Address Translation源网络地址转换。这是一种改变数据包源ip地址的技术, 经常用来使多台计算机分享一个Internet地址。这只在IPv4中使用,因为IPv4的地址已快用完了,IPv6将解 决这个问题。
2. iptable 概述2.1. iptable的链和表结构

如上图可以看出,iptable总体结构.
2.2. 5个链(chain)
PREROUTING在数据包进入防火墙之后、路由判断之前对数据包进行修改INPUT在数据包被路由到本地之后,但在用户空间程序看到它之前对数据包进行修改OUTPUT用户空间程序处理数据包后,由本地发出,再次被路由之前更改数据包FORWARD在最初的路由判断之后、最后一次更改包的源地址之前对数据包进行修改POSTROUTING在所有路由判断之后,对数据包进行修改
注意: 链 是每个数据包流需要经过的不同环节,你可以在不同的环节根据需要设置不同的过滤策略,每个链的默认策略都是Accept
2.3. 4个表(table)Mangle表这个表主要用来mangle包,你可以使用mangle匹配来改变包的一些属性,比如 TOS(TYPE OF SERVICE),TTL (TIME TO LIVE),MARK(后续流量控制TC等)Nat表此表仅用于NAT,也就是转换包的源或目标地址。注意,就象我们前面说过的,只有流的第一个 包会被这个链匹配,其后的包会自动被做相同的处理(DNAT,SNAT,MASQUERADE)Filter表此表用来过滤数据包,我们可以在任何时候匹配包并过滤它们。 我们就是在这里根据包的内容对包做DROP或ACCEPT的.
iptalbe中,要用 -t 参数指定要操作哪个表,如果没有 -t 参数,就默认对filter表操作.Raw表优先级最高,设置raw时一般是为了不再让iptables做数据包的链接跟踪处理,提高性能
注意: 表 是规则的集合组,每个表中的规则条目是按顺序匹配的,你可以在数据包经过的不同环节设置规则,表的处理优先级:raw > mangle > nat > filter
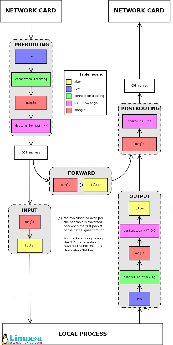
2.4. 详细的数据包流程
从上图可以看出,数据包流环节和表的配合使用方法
此文章由 http://www.ositren.com 收集整理 ,地址为: http://www.ositren.com/htmls/63407.html